註冊
登錄
會員
MyCard 儲值 VIP
團隊列表
團隊管理
節日紅包
虛擬形象
插件
統計
IPvE vLan 遊戲平台|網吧系統
»
問題解答 ◎ vLan
» Warcraft III 1.26a 修復包無法下載
‹‹ 上一主題
|
下一主題 ››
發新話題
發佈投票
發佈商品
發佈懸賞
發佈活動
發佈辯論
發佈視頻
打印
Warcraft III 1.26a 修復包無法下載
弱爆了的人
乞丐
帖子
126
積分
-979
金錢
27 金幣
級數
110 Lv
團隊
個人空間
發短消息
加為好友
當前離線
1
#
大
中
小
發表於 2016-8-16 10:47
只看該作者
[Open]
[Close]
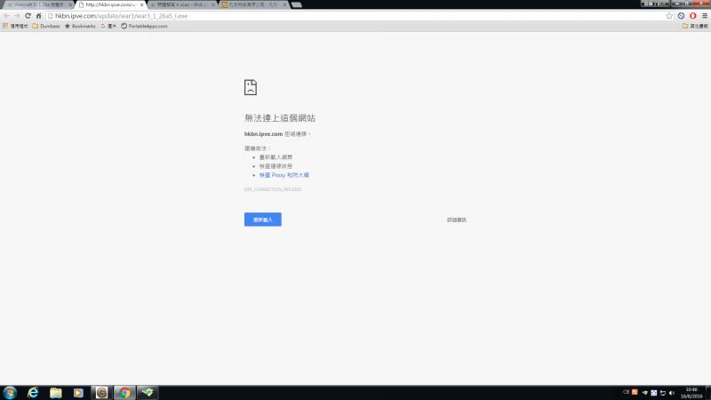
Warcraft III 1.26a 修復包無法下載
請問點先可以下載返?
附件
problem.png
(90.3 KB)
2016-8-16 10:47
UID
2361297
帖子
126
精華
0
積分
-979
金錢
27 金幣
存款
0 金幣
閱讀權限
0
來自
HK
在線時間
492 小時
註冊時間
2012-10-23
最後登錄
2019-10-19
查看詳細資料
TOP
NAMELESS00
新手上路
帖子
346
積分
0
金錢
10 金幣
級數
0 Lv
團隊
個人空間
發短消息
加為好友
當前離線
2
#
大
中
小
發表於 2016-8-16 21:58
只看該作者
回復 1# 的帖子
me too!
NAMELESS
UID
3077358
帖子
346
精華
0
積分
0
金錢
10 金幣
存款
0 金幣
閱讀權限
10
性別
男
在線時間
194 小時
註冊時間
2016-7-16
最後登錄
2016-8-26
查看詳細資料
TOP
弱爆了的人
乞丐
帖子
126
積分
-979
金錢
27 金幣
級數
110 Lv
團隊
個人空間
發短消息
加為好友
當前離線
3
#
大
中
小
發表於 2016-8-19 13:21
只看該作者
已下載成功,感謝修正。
UID
2361297
帖子
126
精華
0
積分
-979
金錢
27 金幣
存款
0 金幣
閱讀權限
0
來自
HK
在線時間
492 小時
註冊時間
2012-10-23
最後登錄
2019-10-19
查看詳細資料
TOP
NAMELESS00
新手上路
帖子
346
積分
0
金錢
10 金幣
級數
0 Lv
團隊
個人空間
發短消息
加為好友
當前離線
4
#
大
中
小
發表於 2016-8-20 19:17
只看該作者
del post未del post未del post未del post未del post未del post未del post未del post未del post未del post未del post未del post未del post未del post未del post未del post未del post未del post未del post未del post未del post未del post未del post未..................................
NAMELESS
UID
3077358
帖子
346
精華
0
積分
0
金錢
10 金幣
存款
0 金幣
閱讀權限
10
性別
男
在線時間
194 小時
註冊時間
2016-7-16
最後登錄
2016-8-26
查看詳細資料
TOP
‹‹ 上一主題
|
下一主題 ››
最近訪問的版塊 ...
信長之野望-討論區
綜合版區
賽事回顧
吹水特區
夜夢琉璃
vLan Shop 服務區
綜合團隊招生區
信長問答
抱怨區
Left 4 Dead 問答區
視頻分享
信長之野望
英雄賽
信長盃
團戰賽
人物篇
其他
搞笑小品
綜合
歌曲娛樂
香港
日/韓
內地
台灣
其他
射擊遊戲
Left 4 Dead
全城熱話
2014新年活動
馬年IPvE vLan 網吧限定優惠
馬年徽章回贈
馬年購買vLan VIP積分回贈
馬年影片&相片活動
馬年紅包活動
新手必讀
短片分享
遊戲宣傳
搞笑小品
歌曲娛樂
影視劇集
自製短片
學術及文化交流
轉載交流
原創文學
原創畫室
魔獸III - 信長之野望
信長之野望
信長之野望-討論區
信長之野望-舉報區
Replay & 製片教學
信長問答
Replay 影片
魔獸爭霸 3: 寒冰霸權
真‧三國無雙
三國英雄
三國問答
五版三國
魔獸地圖(NEW)
綜合版區
申請專區
巨魔與精靈
火影忍者
抱怨區
卡通大戰
鬼捉人
海賊王
信長之絕望
綜合團隊論壇專區
Troll_and_Elves
假面の軍勢
ௌௌௌௌௌ
湘約乂此刻
一刀‧斷牙
GirlsGeneration
黑手黨家族
●PinK_x
天下★滿月
one.piece
愛影。
零式◆
鬆弛熊の
╭DeviL★
☆Blue_x
╭Mazda◆
ArcaNe_
有粽燒鵝滅
夜夢琉璃
綜合團隊招生區
正規
正規比賽專用版
ME
family
世界RPG
信長之野望 S版
中路王比賽區
第一屆中路比賽回顧
魔獸地圖
對抗地圖
英雄防禦地圖
TD防禦地圖
ORPG地圖
其他地圖
求圖區
World Editor專區
【v】工作室
NOTD
魔獸III 信長盃
信長盃1 比賽專區
參賽團隊
決賽回合 激戰旺角網吧
第二回合
第三回合
第四回合
第五回合
第六回合
第七回合 四強資格抽籤
信長盃報名區
報名問題處理專區
信長盃2 比賽專區
第四階段:四強賽 及 決賽
第一階段:分組賽
第二階段:16強淘汰賽
第三階段:8強淘汰賽
信長盃3 比賽專區
視頻比賽專區
決賽 冠亞季殿
分組賽 四強
分組賽 八強
分組賽 十六強
預選賽 第一回合
預選賽 第二回合
預選賽 第三回合
預選賽 第四回合
預選賽 第五回合
信長盃4 比賽專區
視頻製作比賽
第一回合 淘汰賽 (10月16日 - 10月18日)
第二回合 淘汰賽 (10月23日 - 10月25日)
第三回合 淘汰賽 (10月30日 - 11月01日)
第四回合 淘汰賽 (11月06日 - 11月08日)
第五回合 淘汰賽 (11月13日 - 11月15日)
十六強 分組賽 (11月20日 - 11月22日)
十六強 分組賽 (11月27日 - 11月29日)
十六強 分組賽 (12月04日 - 12月06日)
八強 淘汰賽 (12月11日 - 12月13日)
四強 決賽 (12月20日)
季殿 決賽 (12月20日)
冠亞 爭霸賽 (12月20日)
信長盃5 比賽專區
視頻製作比賽
預選賽
首回合淘汰賽
十六強淘汰賽
四強對戰
冠軍決賽
信長聯賽
聯賽投訴及建議區
聯賽新聞
賽事公告
賽事回顧
Left 4 Dead 2
Left 4 Dead 討論區
Left 4 Dead 插件區
Left 4 Dead 問答區
Left 4 Dead 伺服器
Left 4 Dead 影片
射擊遊戲(FPS)
Borderlands
失落星球2
Rainbow Six
RESIDENT EVIL 5
戰地風雲
絕對武力 Counter-Strike
討論&交流區
教學&下載區
SER服務區
影片貼圖
炸ser舉報區
使命召喚 Call of duty
Killing Floor
O.F.:Dragon Rising
狙擊手:幽靈戰士
ArmA II: Operation Arrowhead
Alien Swarm
Insurgency
射擊綜合
Source Mod
武裝突襲2 ARMA II
America's Army 3
FEAR 2
Red Faction - Guerrilla
Section 8
Team Fortress 2
星球大戰:前線作戰2
Tom Clancy's H.A.W.X
戰爭機器 Gears of WAR
GRAW系列
末日之戰 Crysis
Splinter Cell
SWAT 4
決勝之日 DODS
興趣交流區
PSP/ NDS/PS/WII
吃喝玩樂
運動交流
旅遊交遊
魔術技巧交流
寵物交流
信長團隊專區
信長團戰公佈
信長團隊團板專區
★OnCe」
力量團隊
嵐嶄
★NightMooN﹏
★D-RoXL
[R]ivaL
ζ瘋貓ヾ
雙毒流-
藍天★╮
聚焦
Laputa
公本
SLY
RuEful﹢
MasTeR
ROsE
小毒
♣Blizzard
RiDeR_.
神奇寶貝
TK
中華街
老漢推車
飯團
SeveN☆串
香煙乂
[北敗]
★緣份〃
『戰』
[KaT-TuN]
別天神
EskY
[沙卡團]
[MercilesS]
ColoR
亂舞_
Dare
夜乂光
【FiguRE】
賭徒
☆中國團〞
EyeShield
☆●Gray_☆
★ΑzRaeL..™
千年殺™
♣TriAnGle〝
[omG].
無限流
櫻花ㄨ
、索κζ
[sTaR]
[誓約]
。覺團︴
星海
[SPY]
CRiME
季節
Σςαγαπώ
殺戮眾
SoRrY
★重拳〞
StaR-1★〃
滅
信長團隊招生區
團隊約戰專區
信長團戰回顧
綜合線上遊戲
英雄聯盟LOL
LOL 綜合區
英雄聯盟 S1
英雄聯盟 S2
龍之谷Online
綜合討論
副本攻略
角色職業
影片分享
SD 高達Online
勁舞團 (台灣)
綜合網遊
天龍八部 (香港)
魔域學園
Head Shot 殲滅者
中華英雄Online
Soul of Magic 魔法物語
七龍珠Online
跑Online
CS Online
艾爾之光
巨商
瑪奇
Grand Chase永恆冒險
跑跑卡丁車
爆爆王
網遊新聞
星級團隊
冰鳥
風信子
冰島
Replay區
團員專區
花
團員專區
團練討論
歷屆戰績
恨
花問
花吻
Jesus
重返vLan.
星願
精彩回顧
私人專區
|LoSeR|
團戰Replay區
團員專區
鍵生訓練專區
綜合遊戲區
暗黑破壞神 3
Minecraft
綜合討論
作品展示
插件模組
PPSSPP 模擬器
即時戰略(RTS)
世紀帝國 AOC/AOM/AOE
綜合討論
相關下載
戰術交流
世紀帝國III:亞洲王朝
世紀帝國II: 征服者入侵 & 遺失帝國
神話世紀 AOM/AOMX
戰鎚:破曉之戰 2 天譴
英雄連 CoH:TOV
紅色警戒3 Red Alert 3
星海爭霸 StarCraft
戰爭之人 Men Of War
RTS 團隊
【輸唔兇】
{貳}輸吾兇
RTS 綜合
Tom Clancy's End War
中世紀2: 全面戰爭 Medieval2: TW
戰鎚:破曉之戰2
半神 Demigod
家園2
裝甲騎兵2
命令與征服 3 泰伯利亞戰爭
獵殺潛航 III
魔戒:中土戰爭II
衝突世界 World In Conflict
最高指揮官
王國的興起:傳說再現
角色扮演(RPG)
Torchlight 2
細胞分裂5 :斷罪
流星蝴蝶劍
聯盟戰隊
技術版
泰坦之旅
GTA IV & SR3
ARPG 遊戲
賽車遊戲(RAC)
Split/Second
Blur
极品飞车 NFS
FOD 極限漂移
NFSMW.圈圈
DC龍城车队
NFS全民公敌
VIP聚樂部
独立团
DiRT系列
競速綜合
Outrun2006 Coast 2 Coast
世界賽車II World Racing 2
TOCA 極速房車賽 3
世界房車錦標賽 WTCC
GTR2
赛道狂飙:联合TmUnited
勁爆拉力賽:極限 Xpand Rally Xtreme
MotoGP 2007
GRID
交流社區
電腦技術交流區
電腦問題FAQ
吹水特區
手機討論區
綜合貼圖
隨影拍拍
靈異鬼怪
IQ題
笑話連篇
簽名檔創作區
IPvE.COM vLan
新聞發布 ◎ IPvE
問題解答 ◎ vLan
聯機方法 & 使用參考
新遊戲支援及相關問題
IPvE.COM Shop
vLan Shop 服務區
PC GAME 論區
PC-GAME 討論區
PC-GAME 懷舊區
論壇事務
用戶申訴
用戶建議
FPS 團隊專區
FPS 團隊團板專區
KDT
[“StRaNge﹏
CPT
生化5super吧
生化5网通
ANTI-CHEATER
๖ۣۜR๏Sę
大腿超市
[HL]
[CrAzY]
Big4.Team
~LaStKiLLeR~
WaTx.ζ
CCK團
BSAA网通团
[cOoLEr]
-CDF-.team2
FightiNg:)
UniTeD團
FPS 約戰區
FPS 抱怨區
FPS 團隊招生區
體育遊戲(STP)
FIFA 系列
☆集结号☆
NBA 系列
運動遊戲
WE8
UEFA
策略戰棋(SLG)
神諭:馭龍使 Divinity Dragon Commander
工人物語6:帝國的興起
Anno 1701
遊戲王
大富翁6
文明 系列
動漫分享
動漫水區(討論)
Naruto 火影忍者
Gundam 高達
妖精的尾巴
光速蒙面俠
one piece 海賊王
Bleach 死神
家庭教師
cosplay 圖集
交友區
星座占卜
戀愛物語
校園生活
心理測驗
英雄挑戰賽
英雄賽問題回報
賽事公告
賽事回顧
信長盃6 比賽專區
RP影片製作比賽
比賽交流
積分排行
冠軍決賽 8月21日 18:00 - 21:00
四強爭霸 8月21日 14:00 - 17:00
淘汰賽 8強 8月21日 11:00 - 13:00
預選賽一 7月1日 至 7月4日
預選賽二 7月8日 至 7月11日
預選賽三 7月15日 至 7月18日
預選賽四 7月22日 至 7月25日
淘汰賽 64強 7月29日 至 8月1日
淘汰賽 32強 8月5日 至 8月8日
淘汰賽 16強 8月12日 至 8月15日
參賽隊伍
報名區 (已截止)
聯絡我們
評分管理
寵物中心
社區銀行