Board logo

標題: Warcraft III 1.26a 修復包無法下載 [打印本頁]

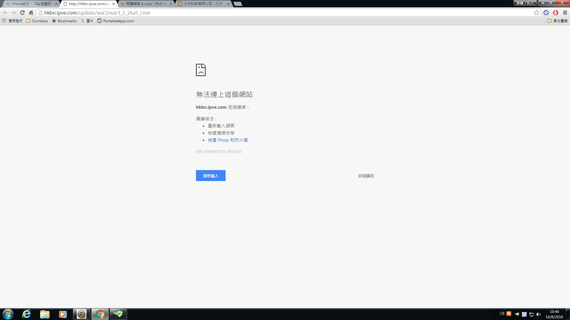
作者: 弱爆了的人    時間: 2016-8-16 10:47     標題: Warcraft III 1.26a 修復包無法下載

請問點先可以下載返?

圖片附件: problem.png (2016-8-16 10:47, 90.3 KB) / 該附件被下載次數 137
https://www.ipve.com/bbs/attachment.php?aid=255730


作者: NAMELESS00    時間: 2016-8-16 21:58     標題: 回復 1# 的帖子

me too!
作者: 弱爆了的人    時間: 2016-8-19 13:21

已下載成功,感謝修正。
作者: NAMELESS00    時間: 2016-8-20 19:17

del post未del post未del post未del post未del post未del post未del post未del post未del post未del post未del post未del post未del post未del post未del post未del post未del post未del post未del post未del post未del post未del post未del post未..................................




歡迎光臨 IPvE vLan 遊戲平台|網吧系統 (https://www.ipve.com/bbs/) Powered by Discuz! 6.0.0